<How to Think Like the Engine>
(* ์ง์ ์ฝ๊ณ ๋ฃ๊ณ ํด์ํ ๊ฒ์ด๊ธฐ ๋๋ฌธ์ ์ค๋ฅ ๋ง์ ์ ์์ ์ฃผ์)
โ ๋ค ๋ฒ์งธ ์ฟผ๋ฆฌ
SELECT *
FROM dbo.Users
WHERE LastAccessDate > '2014/07/01'
ORDER BY LastAccessDate;
์ด๋ฒ์๋ id๋ฟ๋ง ์๋๋ผ ๋ชจ๋ ์ปฌ๋ผ์ ๋ค ๊ฐ์ง๊ณ ์๋ณด์. ์ด ์ฟผ๋ฆฌ๋ ์ธ ๋ฒ์งธ ์ฟผ๋ฆฌ(id๋ง SELECTํ๋ ์ฟผ๋ฆฌ)๋ณด๋ค ๊ต์ฅํ ์ฑ๋ฅ์ด ๋ณ๋ก์ธ ์ฟผ๋ฆฌ๊ฐ ๋ ๊ฒ์ด๋ค. ์ ๋ณ๋ก์ผ๊น?
Do we work harder to read the data?
YES. SELECT id ์ฟผ๋ฆฌ๋ ๊ฐ์ row๋ฅผ ์ฝ๊ฒ ๋๊ธด ํ ๊ฑด๋ฐ, ์ด๋ฒ์๋ About me ์ปฌ๋ผ ์ฒ๋ผ varchar(max)๋ nvarchar(max) ํฌ๊ธฐ๋ฅผ ๊ฐ์ง๊ณ ์๋ ์ปฌ๋ผ๋ค๋ ๊ฐ์ด ๋ธ๋ ค์ฌ ๊ฒ์ด๋ค. ์ด๋ฒ์๋ ๊ทธ๋ฐ ์ปฌ๋ผ๋ค์ ๊ฐ๊ณ ์๋ ํ์ด์ง๋ ๊ฐ์ด ์ฝ์ด์ผ ํ๋ค. ๊ทธ๋์ ์ด๋ฐ ํฐ ๋ฐ์ดํฐ ํ์ ์ปฌ๋ผ๋ค์ ๊ฐ๊ณ ์๋ ๊ฒฝ์ฐ๋ผ๋ฉด ์ฝ๋ ๋ฐ ๋ ๋น์ฉ์ด ๋ง์ด ๋๋ ๊ฑด ๋ง๋ค.
Do we work harder to write the data?
YES. SELECT id ์ฟผ๋ฆฌ์์ ์ดํด๋ดค๋ฏ์ด ORDER BY๋ฅผ ํ๊ธฐ ์ํด์ ํฌ์คํธ์์๋ค๊ฐ ๊ฐ๊ณ ์จ id๋ LastAccessDate๋ฅผ ์ ์๋ค. ๊ทธ๋ฐ๋ฐ ์ด๋ฒ์๋ SELECT * ์ด๋๊น id๋ฟ๋ง ์๋๋ผ ํด๋น row์ ์ปฌ๋ผ ์ ์ฒด๋ฅผ ํฌ์คํธ์์๋ค ์ ๊ณ ์ ๋ ฌ์ ํด์ผํ ๊ฒ์ด๋ค.
Do we work harder to sort the data?
YES. SELECT id ์ฟผ๋ฆฌ์ ๊ฐ์ ์์ row๋ฅผ ์ ๋ ฌํ๊ธฐ๋ ํ์ง๋ง, ์ด๋ฒ ์ฟผ๋ฆฌ์ ๊ฒฝ์ฐ ์ฐ๋ฆฌ๊ฐ ์ ๋ ฌํ๋ ค๋ ํ์ด์ง ์คํ์ ์ฌ์ด์ฆ๊ฐ ํจ์ฌ ํฌ๋ค. ๊ทธ๋ฆฌ๊ณ ์ฐ๋ฆฌ๋ ๊ทธ ๋ฐ์ดํฐ๋ค์ CPU ์บ์์๋ค ๋๊ณ ์์ ๊ฑด๋ฐ ์ด๊ฒ๋ ์ถ๊ฐ์ ์ธ ๋น์ฉ์ด ๋๋ ๊ฒ์ด๋ค.
Do we work harder to output the data?
YES. ํ์ ์๋ ์ปฌ๋ผ์ ์ต๋ํ ์ ๊ฐ์ ธ์ค๋ฉด ์ข๊ธด ํ๋ฐ ์ฌ์ค์ ์ด ์ปฌ๋ผ๋ค์ output ํ๋ ๋น์ฉ์ ์๊ฐ๋ณด๋ค ๊ทธ๋ ๊ฒ ํฌ์ง ์๋ค๊ณ ํ๋ค. ์ฌ์ค ์ด ์ฟผ๋ฆฌ ์ฑ๋ฅ์ ์ ์ข๊ฒ ๋ง๋๋ ๊ฑด sorting์ด ๋๋ถ๋ถ์ ์ฐจ์งํ๋ค.

sorting์ 95%์ ๋น์ฉ์ ์ฐ๊ณ ์๋ ๊ฒ์ ํ์ธํ ์ ์๋ค. SELECT id ์ฟผ๋ฆฌ์ SELECT * ์ฟผ๋ฆฌ์ Estimated Subtree Cost ๋น๊ตํ์ ๋๋ ์ฐจ์ด๊ฐ ๋ง์ด ๋๋ ๊ฒ์ ํ์ธํ ์ ์๋ค.


โถ Lesson
Sorting data is expensive, and more fields make it worse.
์ด ์ฟผ๋ฆฌ๊ฐ ์ฌ๋ฌ ๋ฒ ๋์๋ก ๋ ๋ณ๋ก์ผ ๊ฒ์ด๋ค. ์ด ์ฟผ๋ฆฌ๋ฅผ 100๋ฒ ๋๋ฆฐ๋ค๊ณ ํด๋ณด์.
SELECT Id
FROM dbo.Users
WHERE LastAccessDate > '2014/07/01'
ORDER BY LastAccessDate;
GO 100
ํ์ฅ๋๊ป์ ๋ํํ ์ฌ์๋ค ์ธ์ฌ๊ธฐ๋ก์ง๋ฅผ ๋ค ๊ฐ์ ธ์ค๋ผ๊ณ (LastAccessDate > '2014/07/01'์ธ ๊ฒ๋ง) ํ์๋๋ฐ ์ด๊ฑธ 100๋ฒ ํด์ผ ํ๋ค. ๊ทธ๋ฆฌ๊ณ ์ฌ์ ์ ํ์ฅ๋๊ป์ ๋ ์ด ์ง์ 100๋ฒ ํ ๊ฒ์ด๋ผ๊ณ ๋ฏธ๋ฆฌ ๊ท๋ํด์ฃผ์ จ๋ค๊ณ ๊ฐ์ ํ์. (์ฐ๋ฆฌ๊ฐ ์ฟผ๋ฆฌ์ 100๋ฒ ํ ๊ฑฐ๋ผ๊ณ ์ผ๋ฏ์ด)
๋ง์ฝ ๋ด๊ฐ ์ด ์ฟผ๋ฆฌ ๋ด์ฉ์ ์ํํ๋ค๊ณ ํ๋ฉด, ์์ผ๋ก ๊ฐ์ ๊ฑธ 100๋ฒ ํ ๊ฑธ ์๋๊น ํํฐ๋งํ๊ณ ์ ๋ ฌํด๋์ ๋ฐ์ดํฐ๋ฅผ ๊ทผ์ฒ ๊ฐ๊น์ด๋ฐ๋ค๊ฐ ์์ฌ๋๊ณ ๋ค์ ๋ฒ์ ์ฌ์ฌ์ฉํ์ง ์์๊น?
โ ์ค๋ผํด์ ์ด๊ฒ ๊ฐ๋ฅํ๋ค. (core ๋น 47,000๋ฌ๋ฌ ์ง๋ฆฐ๋ฐ ๊ฐ๋ฅํด์ผ๊ฒ ์ง)
์ด ๋ถ ์์์ ๋ณด๋ค๋ณด๋ฉด ์ค๋ผํด์ด ์ธ๊ณ์์ ์ ์ผ ๋น์ผ DBMS๋ผ๋ ๋ง์ด ์ข ์ข ๋์จ๋ค. ์ค๋ผํด์ด ๊ทธ ๋ ๋ฐ์์ ๋ญํด๋จน๊ณ ์ฌ๋์ง๋ ์๋ ํ๋ฉด๊ณผ ํจ๊ป ์ธ๊ธ์ด ๋๊ณค ํ๋ค.

์ค๋ผํด ๋ ์ง์ง ์ ๋ฒ๊ธด ํ๋๋ณด๋ค.
SQL Server๋ query output์ด ์๋ ๋ฐ์ดํฐ ํ์ด์ง๋ฅผ ์ ์ฅํ๋ค. ๊ทธ๋ ๊ธฐ ๋๋ฌธ์ SQL Server๋ ์ ์ฟผ๋ฆฌ๊ฐ 100๋ฒ ๋๋ฉด 100๋ฒ์ sorting์ ํ๋ค.
๊ทธ๋ฌ๋ฉด ์ด์ ์ด๋ป๊ฒ ์ด ์ฟผ๋ฆฌ๋ฅผ ๋นจ๋ผ์ง๊ฒ ํ ์ ์์๊น?
โ Nonclustered index๋ฅผ ์ด์ฉํ๋ฉด ๋๋ค.
Nonclusterd indexes: copies.
- Stored in order we want, include the fields we want
์ด๋ฒ์๋ ๊ฒ์์ ๋ฐ์ดํฐ ํ์ด์ง๊ฐ ํ์ํ๋ค.

CREATE INDEX IX_LastAccessDate_Id
ON dbo.Users (LastAccessDate, Id)
์์ ๊ฒ์์ ํ์ด์ง๋ IX_LastAccessDate_Id ์ธ๋ฑ์ค ๋ฐ์ดํฐ์ ๋ชจ์ต์ด๋ค. ์ด์ ์ฐ๋ฆฌ๋ Users ํ ์ด๋ธ์ ๋ ๊ฐ์ ๋ฌผ๋ฆฌ์ ์นดํผ๋ฅผ ๊ฐ์ง๊ณ ์๋ ์ ์ด๋ค.
- PK_Users_Id : id๋ก ์ ๋ ฌ๋ clustered index. ๋ชจ๋ ์ปฌ๋ผ์ ๋ฐ์ดํฐ๋ฅผ ๊ฐ์ง๊ณ ์์.
- IX_LastAccessDate_Id : LastAccessDate, Id๋ก ์ ๋ ฌ๋ nonclustered index. ์ธ๋ฑ์ค ์ปฌ๋ผ(LastAccessDate, Id)์ ๋ฐ์ดํฐ๋ง ๊ฐ์ง๊ณ ์์.

๊ทธ๋ฌ๋ฉด ์ธ ๋ฒ์งธ ์ฟผ๋ฆฌ๋ถํฐ ๋ค์ ํด ์คํํด๋ณด์.
SELECT Id
FROM dbo.Users
WHERE LastAccessDate > '2014/07/01'
ORDER BY LastAccessDate;

LastAccessDate๋ก ์ ๋ ฌํด๋์ ๋ฐ์ดํฐ ์นดํผ(IX_LastAccessDate_Id ์ธ๋ฑ์ค)๊ฐ ์์ผ๋ฏ๋ก, LastAccessDate > '2014/07/01' ์กฐ๊ฑด์ ๋ง๋ ์์์ง์ ์ ์๊ณ ๋ฐ๋ก ์ง์ ํ ์ ์๋ค. ๊ทธ๋ฆฌ๊ณ ๊ทธ ์นดํผ์ ํจ๊ป ์๋ Id๋ฅผ ์์๋๋ก ์ฝ์ด์ฌ ๊ฒ์ด๋ค. ๋ฐ์ดํฐ ์์ฒด๋ ์ด๋ฏธ LastAccessDate๋ก ์ ๋ ฌ๋์ด ์๊ธฐ ๋๋ฌธ์ ๋ณ๋์ sorting ๊ณผ์ ์ ํ์ ์๋ค.

Estimated Subtree Cost๊ฐ ์์ฒญ ์ค์ด๋ ๊ฑธ ํ์ธํ ์ ์๋ค. โ It's cheap.

Why cheaper?
For starters, it does less logical reads...
์ธ๋ฑ์ค๊ฐ ์๊ณ ์์ ๋์ CPU time์ ๋น๊ตํด๋ณด์.

time์ด๋ผ๋ ๊ฑด ์ฌ์ค ๊ทธ๋ ๊ฒ ๋ฏฟ์ ๋งํ ์์ธ์ด ๋ชป ๋๋ค. (๋ค๋ฅธ ์ฟผ๋ฆฌ ๋๋ฌธ์ ๋ฆ์ด์ง ์๋ ์๊ณ , ์ฌ๋ฌ ๊ฐ์ง ํ๊ฒฝ์ ์์ธ ๋ฑ์ผ๋ก ์ธํด time์ ๋ ๋ฌ๋ผ์ง ์ ์๋ค.) ์ง๊ธ์ index scan๊ณผ index seek์ ๋จ์ ๋น๊ต๋ฅผ ์ํด ์ฌ์ฉํด๋ณธ ๊ฒ์ด๋ค.
Covering index
์ธ ๋ฒ์งธ ์ฟผ๋ฆฌ๋ฅผ ๋ณด๋ฉด Users ํ ์ด๋ธ์์ LastAccessDate ์ปฌ๋ผ๊ณผ Id ์ปฌ๋ผ๋ง์ ์ฌ์ฉํ๊ณ ์๋ค. ๊ณต๊ต๋กญ๊ฒ๋ ๋ชจ๋ IX_LastAccessDate_Id ์ธ๋ฑ์ค์ ์๋ ์ปฌ๋ผ๋ค์ด๋ค.
โ ์ฟผ๋ฆฌ์ ํ์ํ ์ปฌ๋ผ์ด ๋ชจ๋ ํ ์ธ๋ฑ์ค ์์ ์์ ๋, ์ด ์ธ๋ฑ์ค๋ฅผ ์ปค๋ฒ๋ง ์ธ๋ฑ์ค๋ผ๊ณ ํ๋ค.
The index covers the fields needed by the query, so we call it a covering index.
*But covering isn't really a special kind of index - it's only covering when we're talking about a query.
So nonclustered index seeks are great, right?
์ด๋ ๊ฒ๋ ์ฃ๋ถ๋ฆฌ ๊ฒฐ๋ก ์ง์ง๋ ์์์ผ๋ฉด ์ข๊ฒ ๋ค.
์ด๋ ๊ฒ๋ค ์คํดํ๋ ์ด์ ๊ฐ "seek"๋ผ๋ ๋จ์ด๊ฐ ์ฃผ๋ ๋๋ ๋๋ฌธ์ธ ๊ฒ ๊ฐ๋ค. "seek"๋ผ๊ณ ํ๋ฉด ๋ญ๊ฐ ์์ ๊ฒ ๊ฐ์ ๋๋์ ์ค๋ค. ๊ทธ์น๋ง ๊ฒฐ๊ณผ ๋ฐ์ดํฐ๋ฅผ ๋ดค๋ฏ์ด(14๋ง ๊ฑด) ๋ฐ์ดํฐ๋์ ์ธ๋ฑ์ค๋ฅผ ์ฐ๋ ์ ์ฐ๋ ๋์ผํ๊ฒ ๋ง๋ค.
You probably think "seek" means, "I'm going to jump to a row and read that one row."
You probably think "scan" means, "I'm going to read the whole thing."
โ ์ด๊ฑฐ์จ ใดใด
"seek"๋ผ๋ ๋ง์ ์๋ฏธ๋ "๋๋ ๋ด๊ฐ ์ด๋์๋ถํฐ ์์ํด์ผํ๋์ง๋ฅผ(starting point) ์๊ณ ์๋ค"๋ผ๋ ์๋ฏธ์ด๋ค.
Seek means,
"I'm going to jump to a row and start reading."
Scan means,
"I'm going to start at either end of the object(might be either the start, or the end) and start reading."
Neither terms defines how many rows will be read.
์ ์ ์์ ๋ฐ์ดํฐ๋ฅผ ์ฝ์ด์ฌ ๋์ scan์ด seek ๋ณด๋ค ์ฑ๋ฅ์ด ์ข์ ์ ์๋ค.

Seeks vs Scans
A seek can start at the first row, and read the entire table.
A scan can start at one end of the table, and only read a few pages.
We can't just aty, "All index seeks! We're done."
โ ๋ค์ฏ ๋ฒ์งธ ์ฟผ๋ฆฌ
SELECT Id ์ฟผ๋ฆฌ์ ๋ช ๊ฐ์ง ์ปฌ๋ผ์ ์ถ๊ฐํด๋ณด์.
SELECT Id, DisplayName, Age
FROM dbo.Users
WHERE LastAccessDate > '2014/07/01'
ORDER BY LastAccessDate;
์ด ์ฟผ๋ฆฌ์๋ IX_LastAccessDate_Id ์ธ๋ฑ์ค์ ์๋ ์ปฌ๋ผ๋ค์ด ํฌํจ๋์ด ์๋ค.
โ ์ด ์ฟผ๋ฆฌ๋ฅผ ์คํํ๊ธฐ ์ํด์๋ IX_LastAccessDate_Id ์ธ๋ฑ์ค๋ง์ผ๋ก๋ ์ถฉ๋ถํ์ง ์๋ค๋ ์๋ฏธ
์ด ๊ฒฝ์ฐ, ์๋์ ๊ฐ์ ์์๋ก ์คํ์ ํ ๊ฒ์ด๋ค.
1. IX_LastAccessDate_Id ์ธ๋ฑ์ค์์ LastAccessDate๊ฐ 2014/07/01์ธ ๊ณณ(์์์ )์ ์ฐพ๋๋ค.
2. ์กฐ๊ฑด์ ๋ง๋ ๋ฐ์ดํฐ๋ค์ Id์ LastAccessDate๋ฅผ ๋ฐ๋ก ์ ์ด๋๋ค.
3. PK_Users_Id๋ก ๊ฐ์ ๋ฐ๋ก ์ ์ด๋ Id์ ํด๋นํ๋ row๋ฅผ ์ฐพ์์ DisplayName๊ณผ Age๋ฅผ ๊ฐ์ ธ์จ๋ค.
โ key lookup์ด๋ผ๊ณ ํ๋ค.

SQL Server always includes your clustering keys wheter you ask for'em or not because it has to join indexes together.
nonclustered index๋ฅผ ๋ง๋ค ๋ Id๋ฅผ ์ ํฌํจ์์ผ๋ key๋ผ๋ฉด ์๋์ผ๋ก ํฌํจ๋๋ค.
Classic index tuning sign
key lookup์ ์ธ๋ฑ์ค์ ์ฟผ๋ฆฌ์ ํ์ํ ๋ชจ๋ ์ปฌ๋ผ์ด ํฌํจ๋์ด ์์ง ์์ ๋ ๋ฐ์ํ๋ค. key lookup ์คํ๊ณํ์ ๋ง์ฐ์ค๋ฅผ ์ฌ๋ ค์ Output List๋ฅผ ํ์ธํ๋ค.
์ปฌ๋ผ์ด ์๊ฑฐ๋ ์ฌ์ฉ ๋น๋๊ฐ ๋์ผ๋ฉด ์ธ๋ฑ์ค์ ํฌํจ ใฑใฑ

SQL Server์ ํน์ง ์ค ํ๋๋ ์คํ๊ณํ์ ๋ง๋ค ๋ ์๋ณธ ๋ฐ์ดํฐ๊ฐ ๋ค์ด์๋ ํ ์ด๋ธ์ ๋ณด๊ณ ๋ง๋ค์ง ์๋๋ค๋ ๊ฒ์ด๋ค. ์ฟผ๋ฆฌ๊ฐ ์คํ๋๊ธฐ ์ ์(์ฟผ๋ฆฌ๊ฐ ์คํ๋ ๋๊ฐ ์๋๋ผ) ๋ฏธ๋ฆฌ ๊ณํ์ ์ง๋์์ผ ํ๋ค.
์ด๋ ๊ฒ ํ๊ธฐ ์ํด์๋ ํ ์ด๋ธ ์์ ๋ญ๊ฐ ๋ค์ด์๋์ง์ ๋ํ rough idea๊ฐ ํ์ํ๋ค.
โ ํต๊ณ์น(statistics)๊ฐ ํ์ํ ์ด์
์ฐ๋ฆฌ๊ฐ ์ธ๋ฑ์ค๋ฅผ ์์ฑํ ๋๋ง๋ค SQL Server๋ ์ธ๋ฑ์ค์ ๋์ผํ ์ด๋ฆ์ statistics๋ฅผ ํจ๊ป ๋ง๋ ๋ค.

statistics๋ ์ธ๋ฑ์ค ๋ด์ฉ์ ๊ดํ 1 ํ์ด์ง(8KB)์ง๋ฆฌ ๋ฉํ๋ฐ์ดํฐ์ด๋ค. SQL Server๊ฐ ์ธ๋ฑ์ค ๋ด์ฉ์ ๋ณด๊ณ ์ด ์ธ๋ฑ์ค๊ฐ ๋ญํ๋ ์ค์ง ๊ฐ๋จํ๊ฒ ๋จ๊ฒจ๋ ๋ ธํธ ์ ๋๋ก ์๊ฐํ๋ฉด ๋ ๊ฒ ๊ฐ๋ค.
Statistics help SQL Server:
- Decide which index to use
- What order to process tables/indexs in
- Whether to do seeks or scans
- Guess how many rows will match you query
- How much memory to allocate for the query
statistics๋ ์ด๋ป๊ฒ ์๊ฒผ์๊น?

์ฒซ ๋ฒ์งธ result : ํ ์ด๋ธ ๋๋ ์ธ๋ฑ์ค์ ๊ธฐ๋ณธ ์ ๋ณด (at the time that the stat was updated)
๋ ๋ฒ์งธ result : ์ธ๋ฑ์ค ์ปฌ๋ผ ์ ๋ณด
์ธ ๋ฒ์งธ result : ํ์คํ ๊ทธ๋จ ์ ๋ณด
LastAccessDate > '2014/07/01' ์ ์์ ํ์๋ฅผ ๊ณ์ฐํ ๋, SQL Server๋ ํ์คํ ๊ทธ๋จ์์ DISTINCT_RANGE_ROWS๋ฅผ ๋ณธ๋ค. ๊ฑฐ๊ธฐ์ ์กฐ๊ฑด์ ํด๋นํ๋ ๋ฐ์ดํฐ ๊ฑด์์ ํฉ์ ๋ค ํฉ์น๋ค.

๊ธฐ์ตํด์ผํ ๊ฒ์ statistics๋ 1 ํ์ด์ง(8KB)์ง๋ฆฌ์ด๊ณ , ์ด๊ฒ์ ์ต๋ 201๊ฐ์ bucket(๋๋ step)๊น์ง๋ง ๊ฐ์ง ์ ์๋ค๋ ๊ฒ์ด๋ค.

์ด stats์์ ์ฌ์ฉํ bucket(step)์ 134๊ฐ์์ ์ ์ ์๋ค. ๊ทธ๋์ ๋ฐ์ดํฐ๊ฐ ๋ค์ํด์ง๊ฑฐ๋ ํ์คํ ๋ฆฌ๊ฐ ๋ง์ด ์์ผ์๋ก ๋ฒํท 200๊ฐ๋ก๋ ๋ฐ์ดํฐ ์ ์ฒด๋ฅผ ์ ํํ๊ฒ ํํํ๊ธฐ์ ๋ถ์กฑํ ์ ์๋ค.
Two ways you can help
1. Keep your stats updated at least weekly. Automatic stats updates aren't enough. Consider Ola Hallengren's free scripts: Ola. Hallengren.com
- SQL Server๋ ํ ์ด๋ธ ๋ด ๋ฐ์ดํฐ์ 20%๊ฐ ๋ณ๊ฒฝ๋๋ฉด stats์ ์ ๋ฐ์ดํธ ํ๋ค. (SQL Server ๋ฒ์ ๋ณ๋ก ์ด ์์น๋ ๋ค๋ฅผ ์ ์์) ๊ทธ๋ ์ง๋ง ์ฑ๋ฅ ๋ฌธ์ ๋ฅผ ๋นจ๋ฆฌ ํด๊ฒฐํด์ผํ๋๋ฐ SQL Server๊ฐ ์๋์ผ๋ก ํต๊ณ๋ฅผ ์ ๋ฐ์ดํธํด์ค ๋๊น์ง(๋ฐ์ดํฐ์ 20%๊ฐ ๋ณ๊ฒฝ๋ ๋๊น์ง) ๊ธฐ๋ค๋ฆฌ๋ ๊ฑด ์ข ์๋๋ค. ๊ทธ๋ณด๋ค ์์ฃผ ์ฌ์ฉ์๊ฐ ์ ๋ฐ์ดํธํ ์ ์๋ค.
2. Learn which T-SQL elements will cause cardinality estimation problems, ignoring statistics
- ๋น์ทํ ๋์์ ํ๋ ์ฟผ๋ฆฌ๋ผ๋ ์คํ๊ณํ์ด ๋ค๋ฅผ ์ ์๋ค.
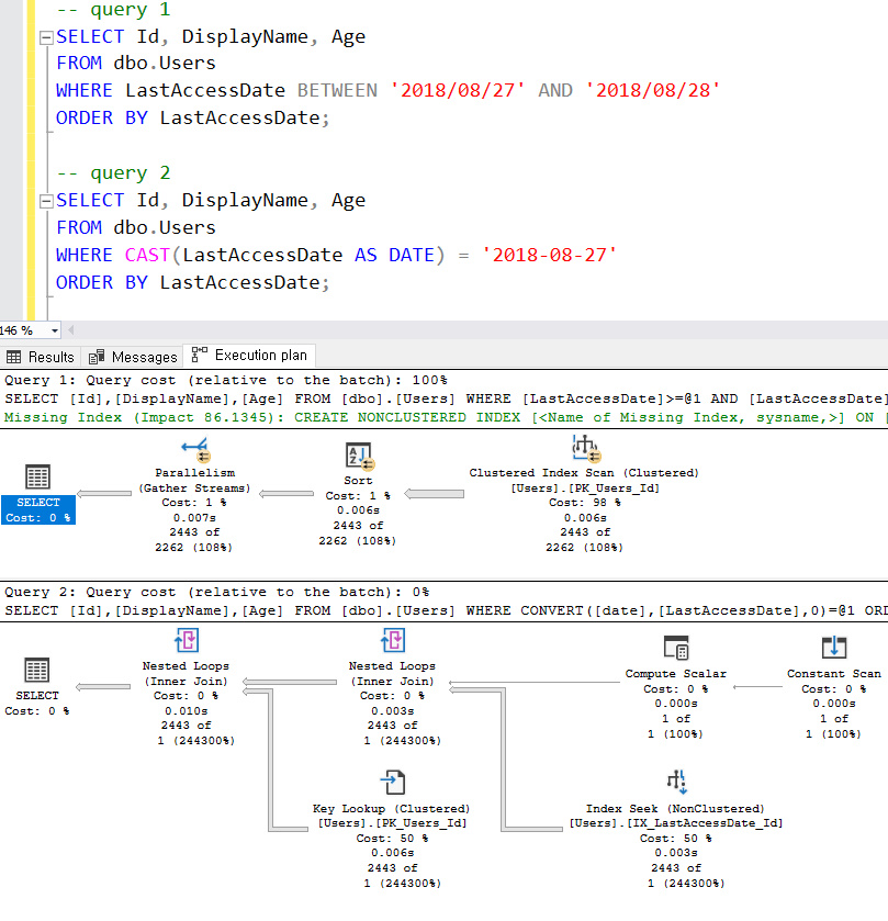
<One idea, written differently>

์์ ์ฟผ๋ฆฌ๋ฅผ ๋ณด๋ฉด ๋ ์ฟผ๋ฆฌ ๋ชจ๋ ๋น์ทํ ๋์์ ์ํํ๋ ๊ฒ์ผ๋ก ๋ณด์ด๊ณ ๊ฒฐ๊ณผ ๊ฑด์๋ ๋์ผํ๋ค. ํ์ง๋ง ์คํ๊ณํ์ ๋ค๋ฅด๋ค. ์ฒซ ๋ฒ์งธ ์ฟผ๋ฆฌ๋ ์์ ๊ฑด์๋ฅผ 2262๋ก ์ก์๊ณ , ๋ฐ์ดํฐ๊ฐ ์ ์ง ์๋ค๊ณ ํ๋จํด index scan์ ํ ๊ฒ ๊ฐ๋ค. ๋ ๋ฒ์งธ ์ฟผ๋ฆฌ๋ ์์ ๊ฑด์๋ฅผ 1๊ฑด์ผ๋ก ์ก์๊ณ , ๋ฐ์ดํฐ๊ฐ 1๊ฑด ๋ฐ์ ์์ผ๋ index seek + ๋ฃฉ์ ์ ํ์๊ณ ํ๋จํ๋ ๊ฒ ๊ฐ๋ค.
Both produce the same 2,443 rows, but they use 2 different ways to retrieve thosde rows due to their different estimates.
SQL Server has to decide between:
- Scanning the entire table, which is great for big data, or
- An index seek + key lookup, which is better for small data
โ Cardinality estimation
We can avoid this problem by widening our nonclustered index.
CREATE INDEX IX_LastAccessDate_Id_DisplayName_Age
ON dbo.Users (LastAccessDate, Id, DisplayName, Age)
Or:
CREATE INDEX IX_LastAccessDate_Id_Includes
ON dbo.Users (LastAccessDate, Id)
INCLUDE (DisplayName, Age)
์ฒซ ๋ฒ์งธ ์ฟผ๋ฆฌ๋ ์ด ์ธ๋ฑ์ค๋ฅผ LastAccessDate, Id, DisplayName, Age ์ปฌ๋ผ ์์ผ๋ก ์ ๋ ฌํ์ฌ ์์ฑํ๊ฒ ๋ค๋ ์ฟผ๋ฆฌ์ด๋ค. ๋ ๋ฒ์งธ ์ฟผ๋ฆฌ๋ ์ด ์ธ๋ฑ์ค๋ฅผ LastAccessDate, Id ์ปฌ๋ผ ์์ผ๋ก๋ง ์ ๋ ฌํ ๊ฑด๋ฐ ๊ทธ ์์๋ค๊ฐ DisplayName๊ณผ Age๋ฅผ ํฌํจ์ํค๊ฒ ๋ค๋ ์ฟผ๋ฆฌ์ด๋ค.

INCLUDE๋ก ์ปฌ๋ผ์ ์ถ๊ฐํ๋ฉด ๋ฐ์ดํฐ์ ์ ๋ ฌ ์์์๋ ๋ฌด๊ดํ๋ฏ๋ก, ๋ฐ์ดํฐ๊ฐ ๋ณ๊ฒฝ๋ ๋๋ง๋ค ๋ฐ์ดํฐ๋ฅผ ์ฌ์ ๋ ฌํ์ง ์์๋ ๋๋ฏ๋ก ํจ๊ณผ์ ์ด๋ผ๊ณ ์ฐฉ๊ฐํ ์ ์๋ค. ๊ทธ๋ ์ง๋ ์๋ค.
์ ํ์ ๋ฐ์ดํฐ๋ IX_LastAccessDate_Id_DisplayName_Age ์ธ๋ฑ์ค์ ๋ฐ์ดํฐ์ด๋ค. ์ฌ๊ธฐ์ Id๊ฐ 643์ธ Sarcastic์ Age๋ฅผ 30์์ 31๋ก ๋ณ๊ฒฝํด์ผ ํ๋ค๊ณ ๊ฐ์ ํด๋ณด์. (์ฐ์ธก ๋ ๋ฒ์งธ ์ค)

์ ๋ ฌ์์์ Age ์ปฌ๋ผ์ด ํฌํจ๋์ด ์๋ ์ฒซ ๋ฒ์งธ ์ธ๋ฑ์ค๋ฅผ ์ฌ์ฉํ๋ฉด ๋ฐ์ดํฐ๊ฐ ๋ณ๊ฒฝ๋ ๋๋ง๋ค ๋ฐ์ดํฐ๊ฐ ์ฌ์ ๋ ฌ๋ ๊ฒ์ด๊ณ , INCLUDE๋ก Age๋ฅผ ํฌํจ์ํจ ๋ ๋ฒ์งธ ์ธ๋ฑ์ค๋ฅผ ์ฌ์ฉํ๋ฉด ์ฌ์ ๋ ฌํ์ง ์์ ๊ฒ์ด๋ผ ์๊ฐํ ์ ์๋ค. ํ์ง๋ง ์์ Sarcastic์ Age๊ฐ 30์์ 31๋ก ๋ณ๊ฒฝ๋๋ค๊ณ ํ์ ๋ ๋ฐ์ดํฐ์ ์ด๋์ ์ผ์ด๋์ง ์๋๋ค.
โ ์๋ํ๋ฉด ์ธ๋ฑ์ค์ ์ฒซ ๋ฒ์งธ ์ปฌ๋ผ(LastAccessDate)์ด selectiveํ๊ธฐ ๋๋ฌธ์(id๊ฐ 643์ธ ์ฌ๋๊ณผ LastAccessDate๊ฐ ๊ฐ์ ์ฌ๋์ด ์์), ์ด ์ฌ๋์ DisplayName, Id, Age๋ฅผ ๋ณ๊ฒฝํ๋ค๊ณ ํด๋ ๋ฐ์ดํฐ๋ ์ด๋ํ์ง ์๋๋ค.
โ ์ด๋์ ์ธ๋ฑ์ค์ ์ฒซ ๋ฒ์งธ ์ปฌ๋ผ์ selectiveํ ์ปฌ๋ผ(uniqueํ ์ปฌ๋ผ)์ผ๋ก ์ก์ผ๋ผ๊ณ ํ๋ ๊ฒ์ด๋ค. (๋ง์ฝ ์ฑ๋ณ ์ปฌ๋ผ์ด ์ธ๋ฑ์ค์ ์ฒซ ๋ฒ์งธ ์ปฌ๋ผ์ด๋ผ๋ฉด ๋ฌธ์ ๊ฐ ๋ง์ ๊ฒ์ด๋ค.)

์ด์ ์ด 3๊ฐ์ ์ธ๋ฑ์ค(=3๊ฐ์ ๋ฐ์ดํฐ ์นดํผ๋ณธ)๋ฅผ ๊ฐ์ง๊ฒ ๋์๋ค. ํ์ ์ธ๋ฑ์ค(IX_LastAccessDate_Id_DisplayName_Age)๊ฐ ์์ผ๋ฏ๋ก ์ด์ ๊ฒ์์ ์ธ๋ฑ์ค(IX_LastAccessDate_Id)๋ drop ํ๋ ๊ฒ์ด ์ข๋ค.
Recap
- SET STATISTICS IO ON: shows # of 8KB pages read
- SET STATISTICS TIME ON: shows CPU work done
- WHERE without a supporting index: table scan
- ORDER BY without a supporting index: CPU work
- Indexes reduce page read and sorts
- Seek =! awesome, and scan!= terribad
- Index seek + key lookup = we may need wider indexes
- Statistics help SQL Server pick indexes, methods
- Cardinality estimation isn't perfect (especially with real-world T-SQL and joins to multiple tables)
- You can help by understanding SQL's limitations and crafting your T-SQL to avoid them
๊ทธ๋ฅ ๋ฃ๊ธฐ๋ง ํ๋ ๊ฒ๋ณด๋ค ํ ์ธ ๋ฐฐ๋ ๋ ๊ฑธ๋ฆฐ ๊ฒ ๊ฐ์ ๋๋์ด๋ค. ์ด์ ์ฒซ ๋ฒ์งธ ์์ ์ ๋๋๋ค๋ ๊ฒ์ด ๋ฏฟ๊ธฐ์ง ์๋๋ค. ์์ผ๋ก ๊ฐ ๊ธธ์ด ๋ฉ๋ค. ์ด์ฌํ ํ์.
'Database > Brent Ozar Unlimited' ์นดํ ๊ณ ๋ฆฌ์ ๋ค๋ฅธ ๊ธ
| #5. ๋ ๋ฒ์งธ ์์ - 2 Lab: Indexing for WHERE (0) | 2021.07.09 |
|---|---|
| #3. ์ฒซ ๋ฒ์งธ ์์ - How to Think Like the Engine (0) | 2021.06.24 |
| #2. ์ฒซ ๋ฒ์งธ ์์ - ์ฌ์ ์์ (0) | 2021.06.24 |
| #1. Brent Ozar ์์ (0) | 2021.06.14 |